Luxcore announces plans for Decentralized File Storage System on Parallel Masternode Network
Last week, Luxcore released a technical proposal detailing its next conceptual evolution in the blockchain industry: Decentralized File Storage (DFS) enabled by a Parallel Masternode Network (PMN).
Luxcore has long hinted at plans for enabling an additional masternode layer on the network, but until recently functionality and purposes of the PMN were not released. One of the focuses of the PMN will be on maintaining a Proof of File Storage (PoFS) consensus and will remain a completely separate and distinct network from the current masternode network in use.
The Breakdown
Users will be able to add files to the decentralized system by paying a fee based on the size of the files and duration of time stored. Those hosting PMN nodes earn a share of that fee based on the proportion of the files stored on their own node. Nodes with greater storage capacity and network uptime will thus have the most rewards potential.
Using a third consensus layer (PMN) enables a system wherein network addresses of the nodes creating file storage requests can be broadcast across the PMN without being added directly to the blockchain itself. The blockchain will, however, keep a record of all DFS transactions without identifying information about the peers or files involved. The file system will be an advancement of the open-source, peer-to-peer hypermedia protocol IPFS. Combined, these features work to create a significantly greater degree of privacy, security and decentralization in the Luxcore DFS system.
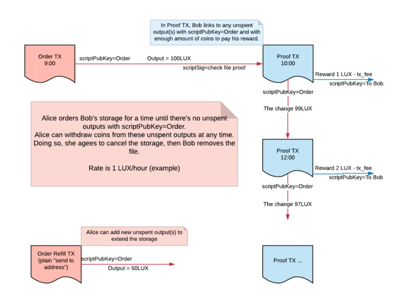
A conceptual diagram of Luxcore's Proof of File Storage (PoFS) consensus
The full specifications and parameters for Luxcore's DFS & PMN system will be finalized in Q1 2019. Implementation and testing of DFS will begin in Q2, with full functionality on the Luxcore mainnet scheduled for Q3 2019. Readers are welcome to review the technical proposal for themselves at the link below. Please note that it is not written for a layperson audience, and that it is currently a work in progress. The team plans for multiple updates prior to final version publication.

